Starting with IDA 9.3, Teams is fully integrated into IDA itself — helping analysts who collaborate on shared reverse engineering projects via the Hex-Rays Vault Server. Previously, collaboration required switching between IDA and the standalone HVUI application. Now all workflows happen directly inside IDA: connecting to the Vault Server, browsing remote files, diffing, and committing changes.
The HVUI application is completely retired and no longer shipped with 9.3. This is a major architectural change affecting all Teams users.
New Teams Menu
A new top-level Teams menu provides access to all collaboration features previously available in HVUI. Teams → Connect opens the server connection dialog, Teams → Connect → Users (for admins) manages user access, and all HVUI widgets are now standard IDA views. Widget names and commands remain familiar to existing users.

Quick Start Integration
The Quick Start dialog now includes a Remote option for browsing remote repositories. You can open files from the Vault Server directly without first working locally.

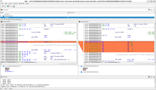
In-IDA Diffing
Database diffs can now be performed inside IDA. No need to switch to an external tool to compare revisions.

User Impact
Users can now work on collaboration tasks without switching applications — one tool to learn and maintain instead of two. The workflow remains the same (fetch → edit → commit), and existing Teams users will find familiar commands and widgets. No relearning required.
Implementation Notes
HVUI had its own lighter implementations of some core features. Bringing Teams into IDA meant replacing those with IDA's full-featured equivalents — more capable, but also more complex to integrate with.
How to Access Teams
The main entry point is Teams → Connect in the menu bar. The Quick Start dialog includes a Remote option for accessing remote repositories. Connection status appears in the bottom-right corner of the IDA window.
Available with IDA Pro and the Teams add-on license. Bundled with the product release.
Final Notes
For existing Teams users, the transition should be straightforward — same workflows, fewer windows. Feedback on edge cases or missing functionality is welcome.
Future developments
In the next releases, we’re rolling out several new features for the Collaboration Suite. This broader initiative is designed to make it easier for people to work together when reverse engineering, and it significantly improves the team experience in IDA. You’ll be able to plug in your own Git-based version control system to store IDA databases and handle diffing and merging just like you would with code. We’re also adding support for deep links, so you can share a link straight from IDA and your teammates can jump right to the exact spot you’re looking at. And finally, live collaboration will let multiple people work together in the same IDA session at the same time — no more passing databases around.